Настройка обмена между 1С и интернет магазином на 1С-Битрикс

1. На первоначальном этапе необходим создать иерархию (дерево) сайта. Для этого необходимо (в нашем случае) зайти в «Операции» -> «План обмена».

image (61).png


2. Далее выбираем пункт «Обмен с WEB-сайтом»

image (62).png

3. В списке создаем новый обмен. Пока основные настройки не выполняем и сразу
переходим во вкладку «Обмен товарами»

image (63).png


4. В таблице групп классификаторов каталогов на сайте нажимаем на гиперссылку «Заполнить» в колонке «Дерево групп». Открывается форма по созданию «Дерева сайта»
image (64).png

5. Добавляем «Папку» – верхний уровень первой ветки сайта и называем ее, к примеру , «Мебель»

image (65).png
image (66).png

6. Далее создаем так же необходимые ветки

image (67).png

7. Следующим этапом заполняем подветки. Для этого встаем на необходимую ветвь и добавляем новый элемент.

image (69).png

image (70).png


8. По аналогии строим структуру всего дерева сайта.

9. Когда Дерево папок сайта выстроено, можно начинать заполнение дерева элементами сайта.

             9.1 Каталог номенклатуры полностью отвечает требованиям ветки. В это случае справа в списке номенклатуры встаем на папку, а слева на папку сайта, в которой должна отображаться данная номенклатура.  И переносим полностью   каталог по кнопке

image (71).png

9.2 Если в каталог можно добавить только часть номенклатуры из папки, то необходимо добавлять элементы по одному. Вставая на элемент номенклатуры и каталог сайта.

image (72).png


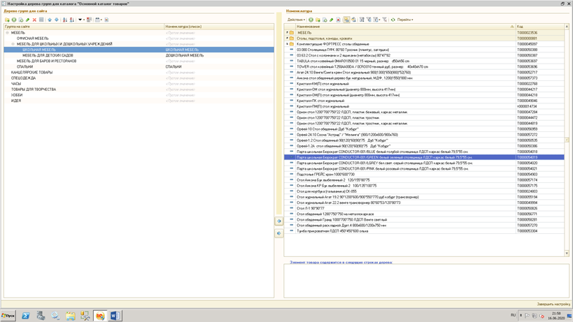
10.  Если посмотрим вхождение в группу сайта, то увидим, что в данной группе у нас вложена папка «Школьная мебель» и номенклатура как самостоятельный элемент
image (73).png

image (74).png

11. Так за заполняется полностью вся иерархия сайта элементами. Одна и та же папка номенклатуры или один и тот же элемент номенклатуры как в папке, так и самостоятельно может бесконечное количество раз включатся в прочие папки сайта. К  примеру – альбомы для рисования могут входить в папку «Канцелярские товары» - «Альбомы для рисования» и в «Товары для творчества».
12. Необходимо сохранить дерево после окончания работы. Для этого Жмем «Завершить настройку».  Называем наш обмен, записываем и сохраняем.
13. При повторном открытии нашего обмена можно начинать настройку дерева с того же места.

Когда дерево полностью сформировано можно продолжить настраивать и другие параметры выгрузки на сайт.

Cookie-файлы
Настройка cookie-файлов
Детальная информация о целях обработки данных и поставщиках, которые мы используем на наших сайтах
Аналитические Cookie-файлы Отключить все
Технические Cookie-файлы
Другие Cookie-файлы
Мы используем файлы Cookie для улучшения работы, персонализации и повышения удобства пользования нашим сайтом. Продолжая посещать сайт, вы соглашаетесь на использование нами файлов Cookie. Подробнее о нашей политике в отношении Cookie.
Понятно Подробнее
Cookies